IMPORTANT : CES PAGES NE SONT PLUS MISES À JOUR DEPUIS 2001
Résumé des principaux projets en cours de réalisation et les partenaires
linkbox1.jpg (16210 octets)
Projets . .

. .

1.
IMPLANTATION D’UN MODÈLE DE DISTRIBUTION DES ESPÈCES À PARTIR D’INDICATEURS ENVIRONNEMENTAUX

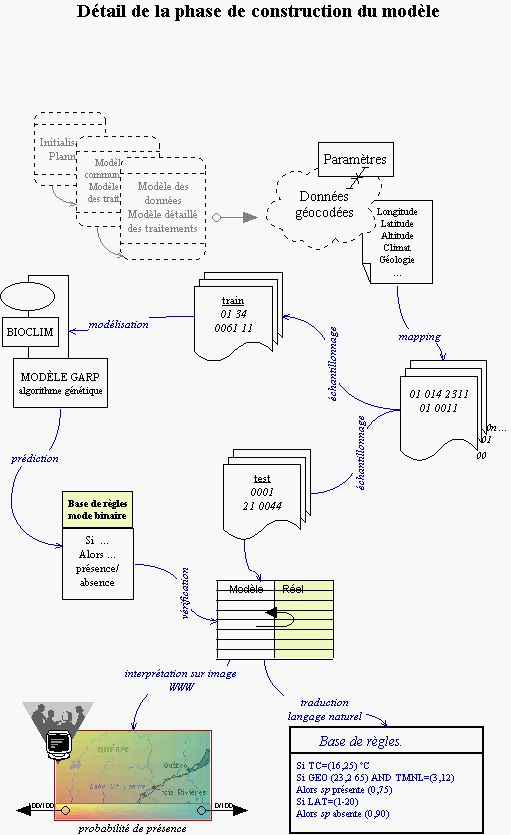
Démarche du projet
Détail de la phase de
construction du modèle,
place des algorithmes
génétiques et de la base
de règles.  Suivre l'image
pour une surface agrandie
de celle-ci; suivre ce texte
pour plus de détail sur la
méthode
.

 

. Débuté en 1997. Projet actuellement suspendu.  État actuel des travaux disponible sur demande.  Pour des questions ou commentaires sur les méthodes et techniques informatiques n'hésitez pas à nous contacter.

2
PROGRAMME DE GESTION DES INFRASTRUCTURES ROUTIÈRES EN MILIEU RURAL

Contactez-nous pour plus de détails. Case_a_cocher.gif (662 octets)

.  

3
IMPLANTATION DE FORMULAIRES INTELLIGENTS POUR LA DIFFUSION DES CONNAISSANCES ET LA RÉSOLUTION DE PROBLÈMES SUR INTERNET

Contactez-nous pour plus de détails. Case_a_cocher.gif (662 octets)
et barometre.jpg (22017 octets) voir cet exemple.

. Produit et service à l'usage des entreprises désirant diffuser leur expertise sur Internet. Développé en collaboration avec Amzi! Inc.

Dans peu de temps, des démos opérationnels seront disponibles sur ce site, tirés de cas réels en environnement et gestion des ressources humaines.  Si vous avez des commentaires ou désirez discuter de l'application de cette technique pour votre entreprise n'hésitez pas à communiquer avec Richard Poulin.
4. NOUVEAU
Développement de systèmes experts éducatifs sur Internet

 

. Projet en développement, en collaboration avec un étudiant gradué de l'Université du Minesota.   Une première application qui sera disponible sur Internet est un guide d'identification des orchidées du Québec.

.

Accueil | Services | Projets | Outils | Contacts
Sommaire
| Notions | Autres sites d'intérêt | Profil de l'entreprise

Systemon 00-11-29  www.oricom.ca/systemon